Back to Projects
Flash ⚡Auth SDK
Typescript
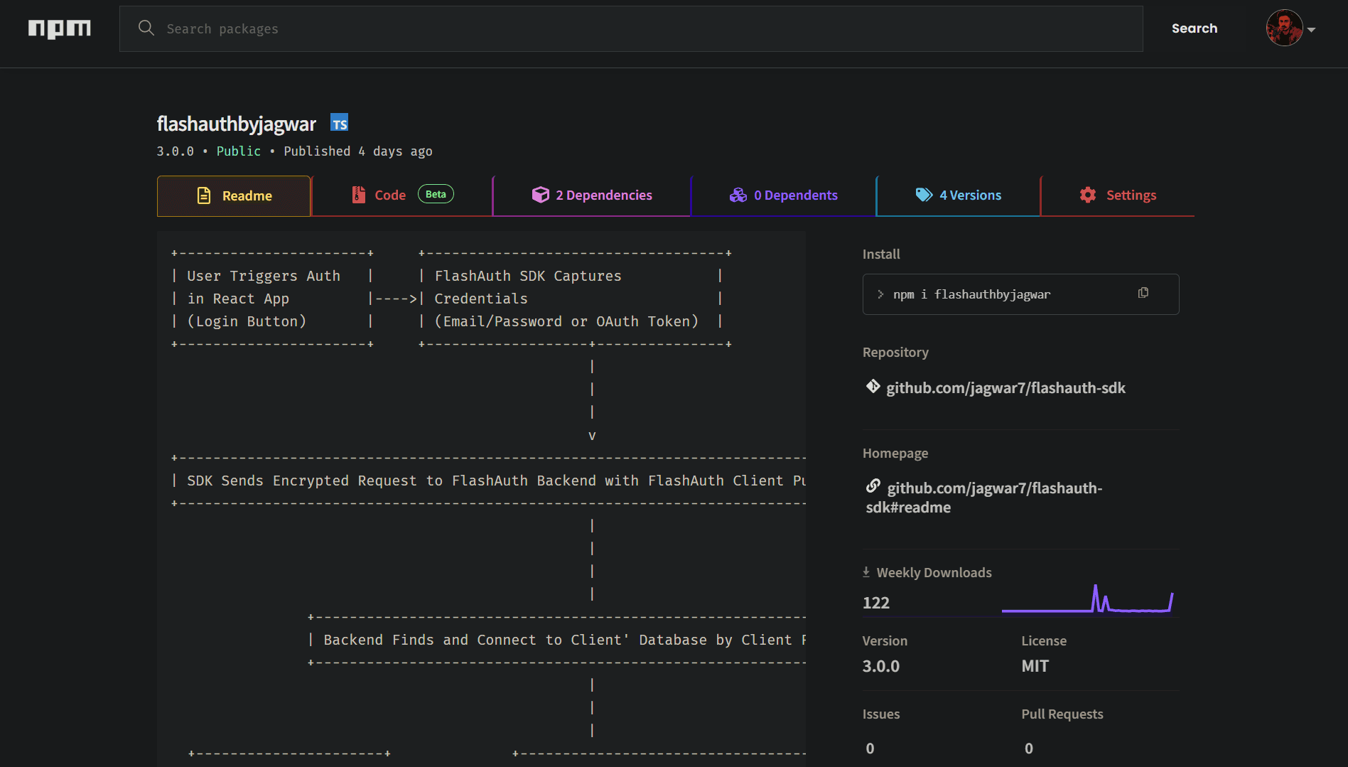
This SDK is will help you to integrate Flash⚡Auth in your React site without writing any code.
GitHub